Search
× Search

Postavite vprašanje našim svetovalcem

Text/HTML

Kako poteka sodelovanje stranke in svetovalcev Mreže modro poslovanje?

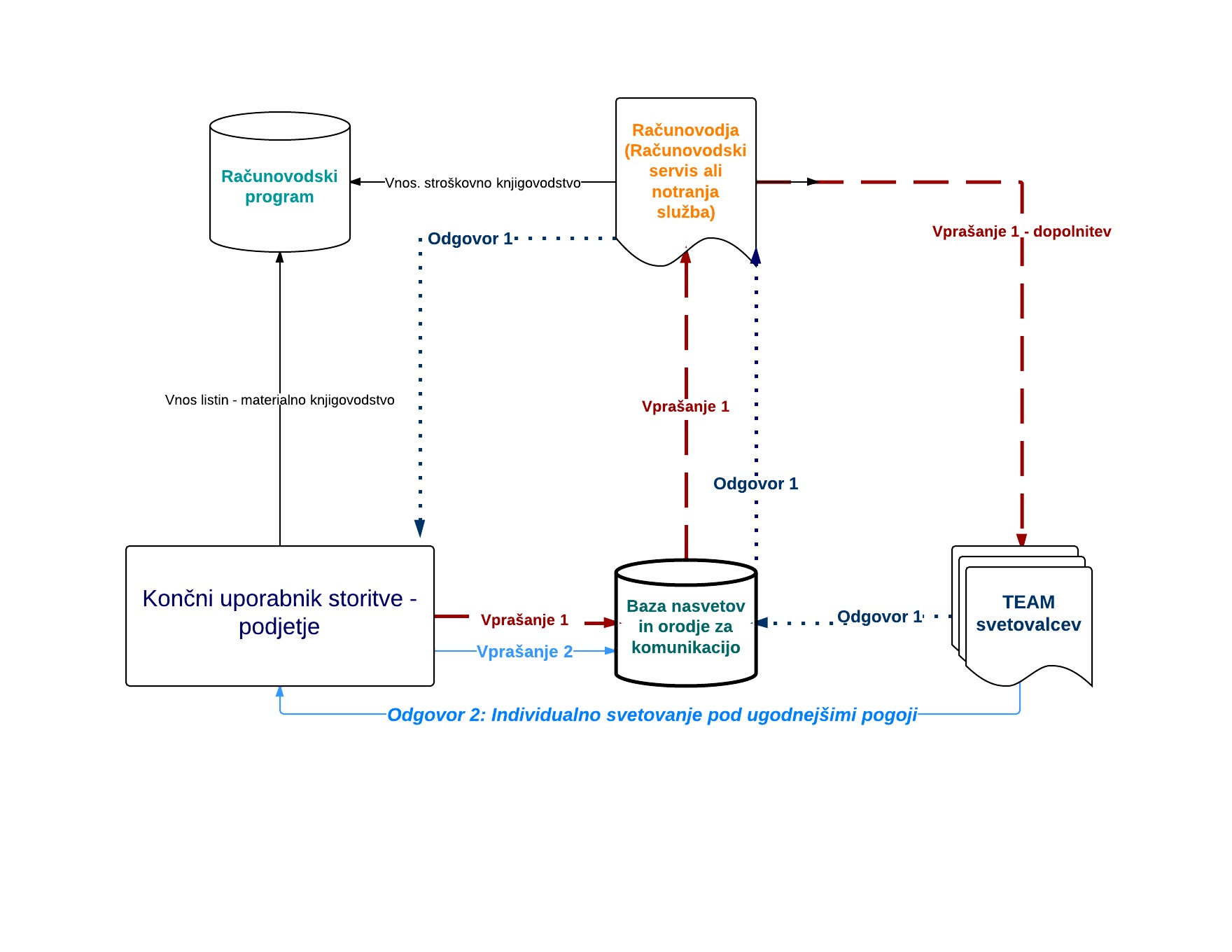
1. Shema sodelovanja računovodstva in Svetovalcem Mreže modro poslovanje (prikaz dveh možnosti) - tehnične rešitve:

1. Reševanje vprašanja 1: Stranka želi nasvet pred sklenitvijo pogodbe o prodaji blaga v Nemčiji. V tem primeru svetovalci posredujejo odgovor preko računovodske službe osebi, ki je zadolžena za izvedbo posla - prodaje blaga (uporabnik). Svetovalci posredujejo odgovor uporabniku preko računovodske službe.

2. Reševanje vprašanja 2: Stranka pošlje vprašanje svetovalcem Mreže modro poslovanje. Svetovalec izvede konkretno storitev za stranko.

Legenda: 

    1. Vprašanje 1: stranka poišče odgovor, ki bi lahko bil primeren za vprašanje v bazi pripravljenih odgovorov, objavljenih na www.modro-poslovanje.si (Baza nasvetov MP). Računovodski servis in svetovalci odgovor dopolnijo in ga shranijo v "Bazi nasvetov MP". Stranka odgovor prevzame oz. ga pridobi v "Bazi nasvetov MP".
    2. Vprašanje 2: stranka pošlje vprašanje, na katerega odgovorijo svetovalci iz posameznega področja. Odgovor prevzame stranka sama preko sistema PODIO (intranet).

 

II. Kdo so pogodbene stranke MP?

 

1. Stranka vodi poslovne knjige pri članu mreže Modro poslovanju (računovodski servis, ki je član mreže)

Stranka (podjetje) ima sklenjeno pogodbo (paket MODRO RAČUNOVODSTVO), v kateri je določeno, da lahko koristi nasvete mreže svetovalcev v količini ur oz. nasvetov. Pogodbene stranke so računovodski servis, stranka (podjetje) in skrbnik stranke (eden izmed svetovalcev Mreže modro poslovanje).

2. Stranka ima urejeno lastno računovodstvo.

V tem primeru stranka sklene pogodbo z enim izmed svetovalcev Mreže modro poslovanje. V tem primeru lahko koristi nasvete celotne mreže.

 

 

 

 

 

 

 

 

 

 

 

 

 

 

 

 

 

 

 

 

 

 

 

 

 

 

 

 

EUcookie

Za funkcionalnost strani
uporabljamo piškotke,
ki ne hranijo osebnih podatkov.

Nekateri piškotki so bili
morda že servirani
v skladu z zakonodajo.

Z nadaljevanjem obiska strani soglašaš z njihovo uporabo.
Želim več informacij
Terms Of UsePrivacy StatementCopyright 2014-2014 by Srobotnik d.o.o.
Back To Top